目標:將專案 "service-6923e69f980ebb261f0dfb0e" 移動到購買的server內
處理操作
- 至原有專案中複製專案到server中
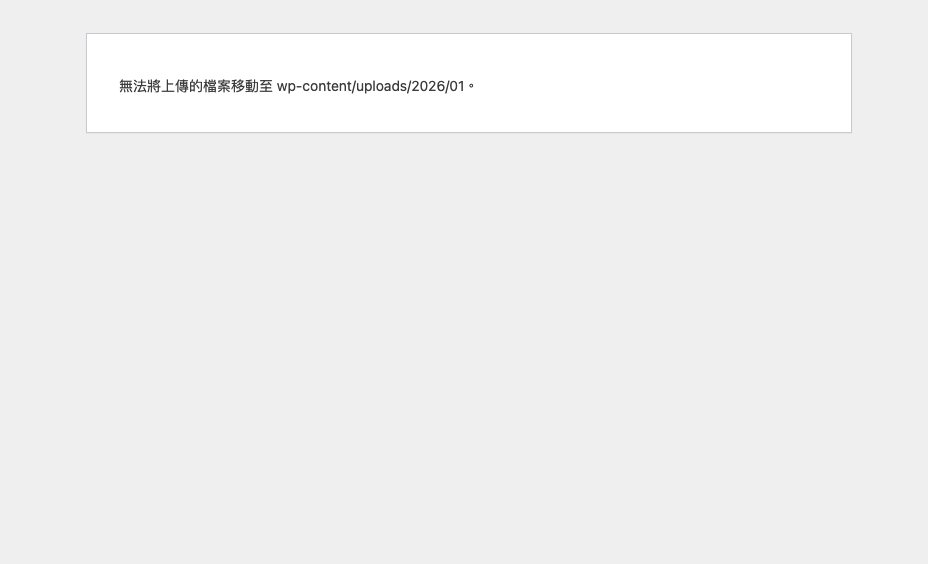
- 上傳plugin至server時發現會出現錯誤(如圖 log """ [10/Jan/2026:17:08:00 +0000] "POST /wp-admin/update.php?action=upload-plugin HTTP/1.1" 500 2988 "https://site/wp-admin/plugin-install.php" ......." """
- 發現打開指令後container無法連線,如圖
debug:
- 在專案內新建wordpress專案,可以正常連進container,並且能夠上傳plugin
錯誤可能:
- 權限問題
- docker volume問題
麻煩各位了!